Xuất dữ liệu và gửi Email từ hạng mục bảo trì trên ABMS

Hạng mục bảo trì trong phần mềm ABMS giúp cho doanh nghiệp quản lý thông tin một cách thuận tiện. Nắm bắt được các sản phẩm/dịch vụ cần hỗ trợ. Từ đó có thể chăm sóc khách hàng tốt nhất có thể. Bài viết này sẽ hướng dẫn các bạn cách xuất PDF và gửi Email hạng mục bảo trì trên ABMS.
Xuất dữ liệu Hạng mục bảo trì trên ABMS
Khi bạn xuất dữ liệu từ ABMS, phương tiện tạo ra bản sao của dữ liệu đã lựa chọn. Sau đó lưu trữ dữ liệu đã sao chép vào tệp có thể mở được dưới File PDF.
Chọn Module Dịch vụ => Chọn Hạng mục bảo trì => Chọn một hoặc nhiều hạng mục bảo trì cần thao tác => Chọn lệnh “Mở rộng” => Chọn lệnh “Xuất dữ liệu”.

Sau khi chọn lệnh “Xuất dữ liệu” => Chọn hình thức mà bạn muốn xuất => Xuất dữ liệu hạng mục bảo trì

Sau khi xuất dữ liệu, thông tin Hạng mục bảo trì sẽ được lưu về thiết bị dưới bản PDF. Ngoài ra, bạn còn có thể xuất dữ liệu bằng cách mở phần chi tiết Hạng mục bảo trì cần thao tác => Thực hiện lệnh “Xuất dữ liệu” tại giao diện chi tiết đó.

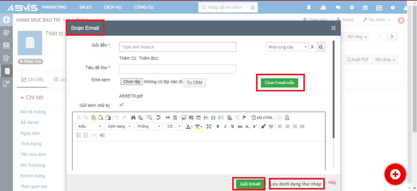
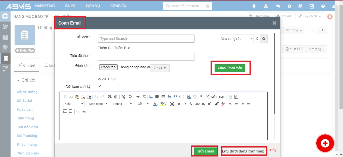
Gửi Email hạng mục bảo trì
Thực hiện các thao tác tương như trên. Tại giao diện chi tiết của hạng mục bảo trì cần thao tác chọn lệnh “Mở rộng” => Chọn “Gửi Email”

Giao diện màn hình sẽ hiển thị cửa sổ ” Soạn Mail” => Nhập những thông tin cần thiết => Sau khi hoàn thành “Gửi Mail” hoặc nhập “Lưu về dạng thư nháp”

Tại đây bạn có thể chọn File đính kèm từ thiết bị hoặc chọn Mail mẫu có sẵn trên ABMS. Để hủy các thao tác lựa chọn bấm “Hủy”.
Last updated