Chỉnh sửa và Theo dõi Cơ hội trên ABMS

Các cách chỉnh sửa cơ hội trên ABMS
Trong quá trình liên hệ với khách hàng, người phụ trách cần cập nhật bổ sung, hoặc thay đổi một số thông tin trên Cơ hội này. ABMS cung cấp linh hoạt các tính năng chỉnh sửa cho người sử dụng.
Bạn có thể chủ động sửa nhanh ngay trên màn hình tóm tắt của cơ hội. Hoặc chọn nút “Sửa” ở góc trên bên phải màn hình để kiểm tra lại thông tin chi tiết.

Tại đây bạn có thể chỉnh sửa hoặc bổ sung đầy đủ thông tin hơn.

Tuy nhiên, việc chỉnh sửa này cũng phụ thuộc vào phân quyền của người sử dụng. Tùy theo quyền hạn được giao cho mà bạn có thể sửa được ít hoặc nhiều thông tin trên Cơ hội đó.
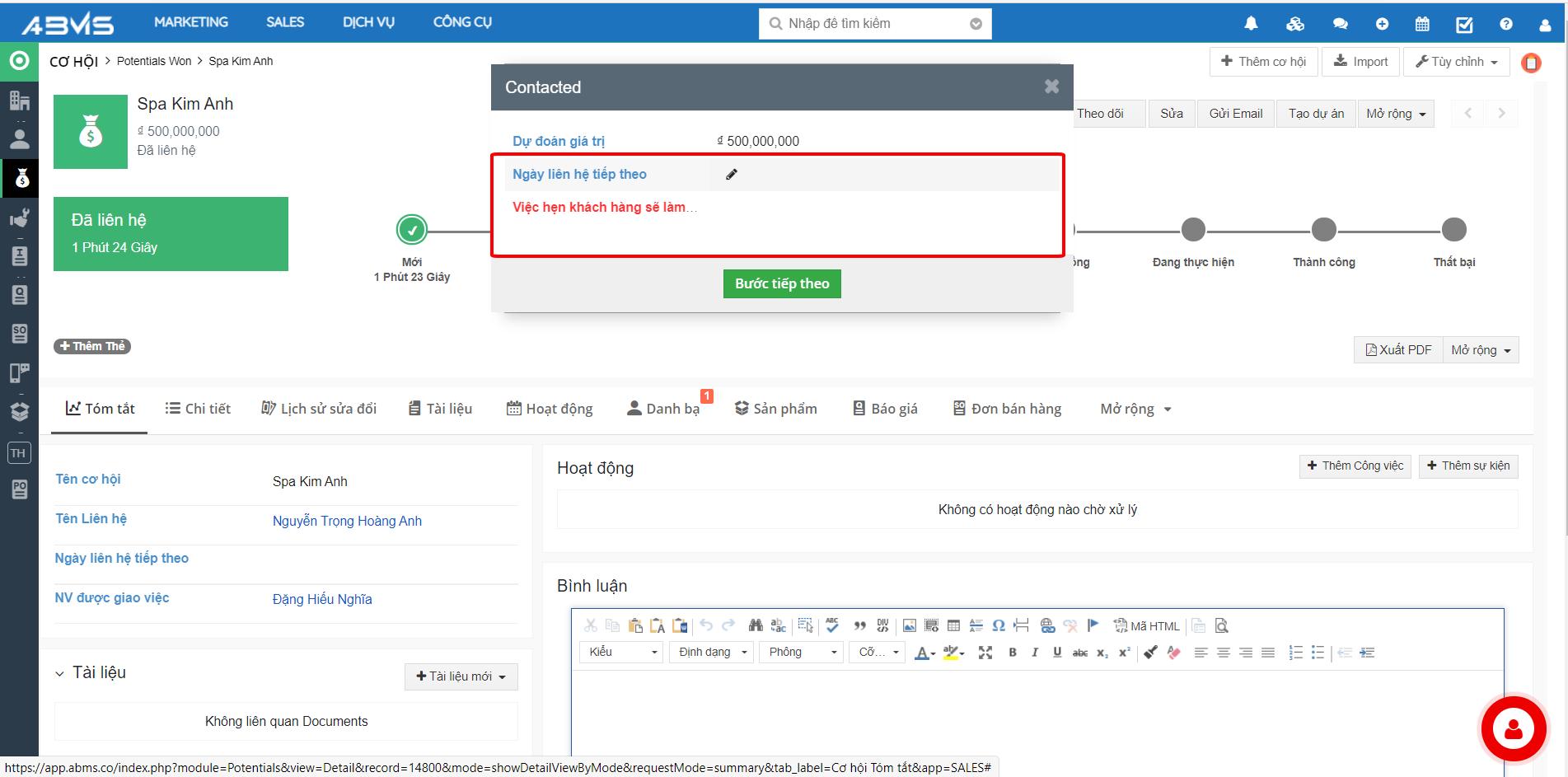
Theo dõi và thay đổi tình trạng Cơ hội
Tại mỗi Cơ hội đều có Thanh tình trạng. Dựa trên tiến độ hiển thị của Thanh này mà người phụ trách cũng như nhà quản lý có thể theo dõi được tình trạng Cơ hội.

Nếu đã thực hiện xong bước đầu tiên, người phụ trách chỉ việc chọn vào ô kế tiếp để cập nhật thông tin và chuyển sang “Bước tiếp theo” cho đến khi hoàn thành các bước bán hàng.

Tính năng Gắn thẻ và Bình luận cho từng Cơ hội
Gắn thẻ
Tùy theo tiềm năng cũng như giá trị của mỗi Cơ hội mà người phụ trách có thể gắn thẻ cho Cơ hội đó. Việc này không những giúp phân loại cơ hội để dễ dàng quản lý; mà còn giúp cho người phụ trách nắm rõ đâu là những cơ hội cần được ưu tiên nhất.
Để gắn thẻ cơ hội, người phụ trách chọn vào nút “Thêm thẻ”

Sau đó lựa chọn loại thẻ có sẵn phù hợp. Bạn cũng có thể tạo mới loại thẻ mà mình muốn sao cho thuận tiện quản lý nhất.

Bình luận
Với tính năng này, người phụ trách có thể ghi chú lại những thông tin cần thiết trong quá trình liên hệ khách hàng. Việc này không chỉ giúp nhà quản lý có thể theo dõi được tiến độ thực hiện của nhân viên; mà nhân viên đó cũng không bị nhầm lẫn hoặc bỏ sót thông tin, yêu cầu nào của khách hàng.

Không chỉ bình luận bằng text, bạn còn có thể đính kèm tài liệu và hình ảnh một cách linh hoạt.
Last updated