Thêm mới và Theo dõi khách hàng trên ABMS

Thêm mới Khách hàng trên ABMS
Từ module Khách hàng, bạn chọn Danh sách khách hàng phù hợp. Sau đó nhấn chọn “Thêm khách hàng” ở góc trên bên phải màn hình.

Điền các thông tin bắt buộc, cũng như thông tin cần thiết cho khách hàng mới này. Lựa chọn nhân viên được giao việc tương ứng. Sâu đó bấm Lưu để hoàn thành.

Theo dõi Khách hàng
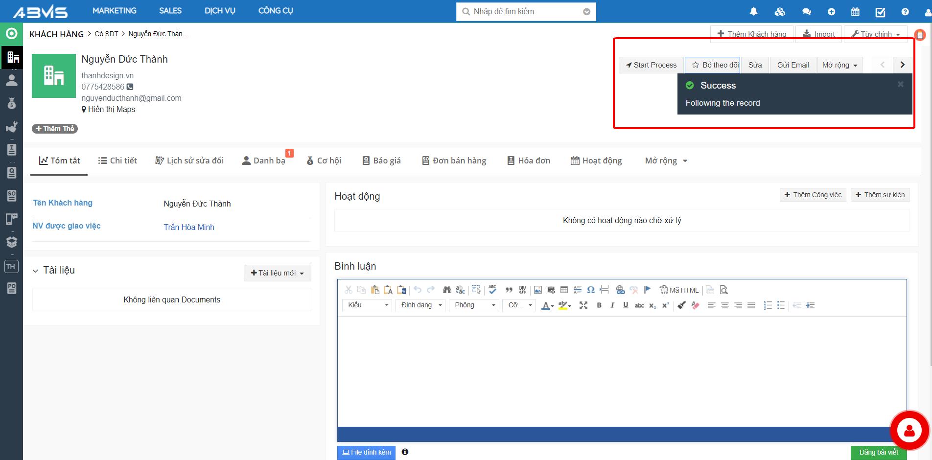
Tại Khách hàng cần theo dõi, bấm chọn nút “Theo dõi” ở góc trên bên phải màn hình. Màn hình chính sẽ hiển thị thông báo Thành công. Chọn “Bỏ theo dõi” nếu không muốn tiếp tục theo dõi Khách hàng này nữa.

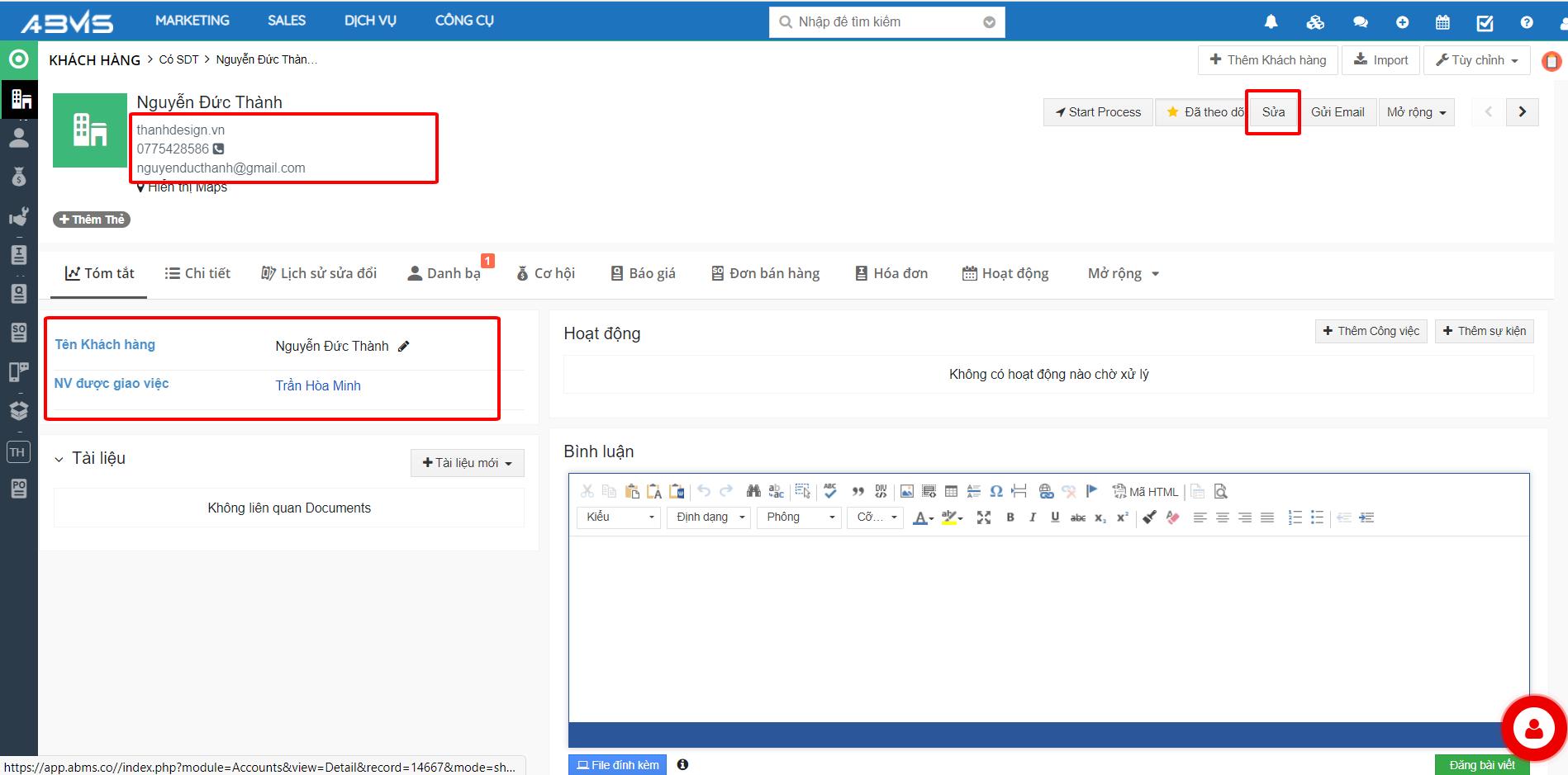
Chỉnh sửa, cập nhật thông tin Khách hàng
Trong quá trình làm việc, việc chỉnh sửa hoặc bổ sung thêm thông tin khách hàng luôn là cần thiết. Hoặc trường hợp khi khách hàng được chuyển giao cho Sales phụ trách chưa có đầy đủ thông tin. Sau quá trình liên hệ và trao đổi, nhân viên phụ trách này cần cập nhật thêm cho đầy đủ, để thuận tiện cho việc quản lý, cũng như quá trình bán bàn về sau.
Với tính năng này, bạn có thể lựa chọn Chỉnh sửa nhanh bằng cách bấm chọn vào biểu tượng “Bút chì” bên phải thông tin cần chỉnh sửa/ bổ sung. Hoặc nếu cần chỉnh sửa/ bổ sung chi tiết hơn, bạn có thể chọn nút “Sửa” ở góc phải màn hình.

Nhập thêm các thông tin cần chỉnh sửa hoặc bổ sung cho khách hàng đó. Cuối cùng bấm “Lưu” để hoàn thành.

Last updated