Thêm Sự kiện & Nhiệm vụ cho từng bản ghi Khách hàng trên ABMS

Để thêm hoạt động, cụ thể là sự kiện, nhiệm vụ cho từng khách hàng trên ABMS. Bạn có thể linh hoạt chọn các thao tác sau:
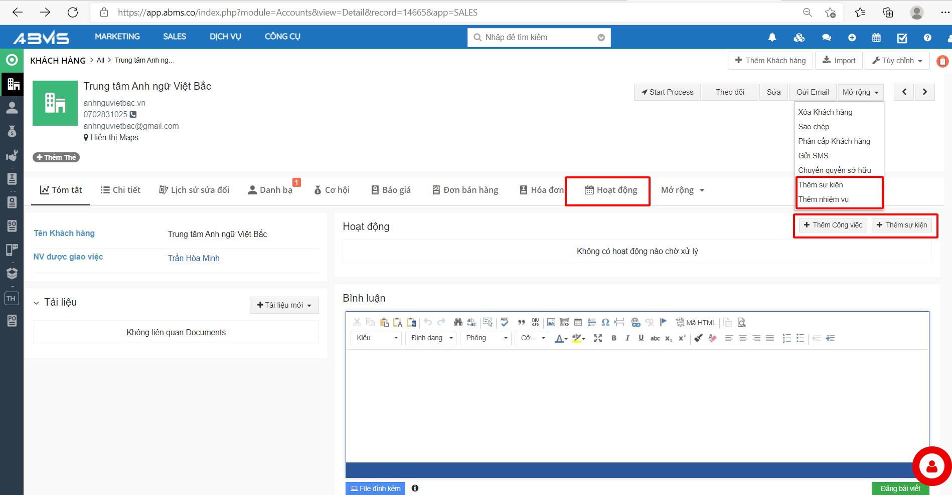
Bấm chọn icon “Hoạt động” trên thanh công việc
Bấm chọn nút “Mở rộng” ở góc trên bên phải màn hình. Sau đó chọn Thêm sự kiện hoặc Thêm nhiệm vụ tương ứng
Trực tiếp chọn Thêm sự kiện/ Thêm công việc ngay trên màn hình thông tin tóm tắt Khách hàng

Thêm sự kiện cho từng khách hàng
Để sử dụng tính năng này, bạn chọn nút “Thêm sự kiện” ở mục “Hoạt động”. Hệ thống sẽ hiển thị cửa sổ Tạo nhanh Sự kiện.

Bạn có thể lựa chọn nhập thông tin ở phần này. Hoặc chọn “Về dạng đầy đủ” để điền chi tiết hơn.

Sau cùng bấm “Lưu” để hoàn tất tạo mới sự kiện.
Thêm công việc cho từng Khách hàng
Với tính năng này, bạn thực hiện tương tự như các bước thêm sự kiện.


Để chỉnh sửa hoặc xóa Sự kiện/ Công việc đã tạo, bạn bấm chọn vào hiểu tượng “Bút chì” hoặc biểu tượng liên kết tương ứng.

Last updated